wxSky - Sky State Deducer

Current Version: 1.48

   Home   About   News   Contact Us   MCH Suite   


wxSky works in conjunction with the weather cam to deduce the state of the sky. It performs a basic (RGB) spectral analysis of the image to determine whether it is Sunny, Cloudy, Clear (at night) or Twilight.

The program waits for an image to arrive in its folder. The image is then opened, sampled and a thumbnail rendering generated.

Through an .ini file, it is configurable to take the measurement from one of nine zones in the image (the 'sweet spot').

For diagnostic purposes, the overall brightness values are broken out in the top section; below them are RGB breakdowns, both overall and for the 'sweet spot.'

The output is put into a text file which, at the CTO, goes to mcOCR for incorporation into local readings.

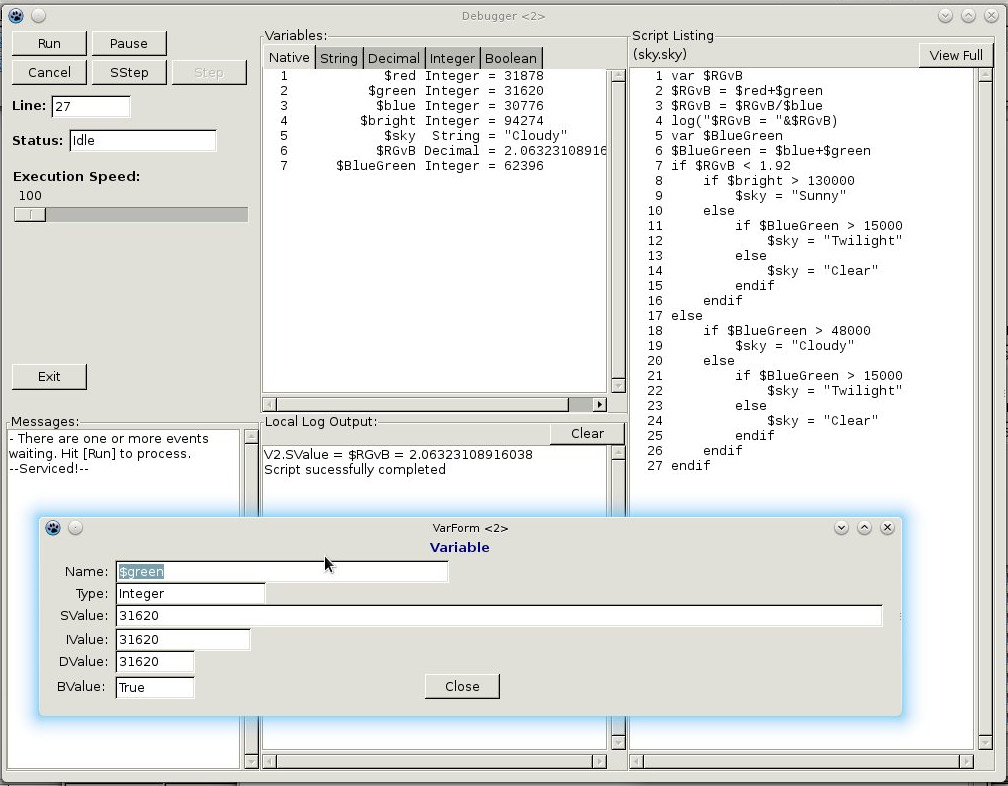
In order to make wxSky as compatible as possible with a wide range of webcams, wxSky now makes the sky determination through an interpreted script (user-editable) and thoughtfully also includes a simple debugger.